| |
|
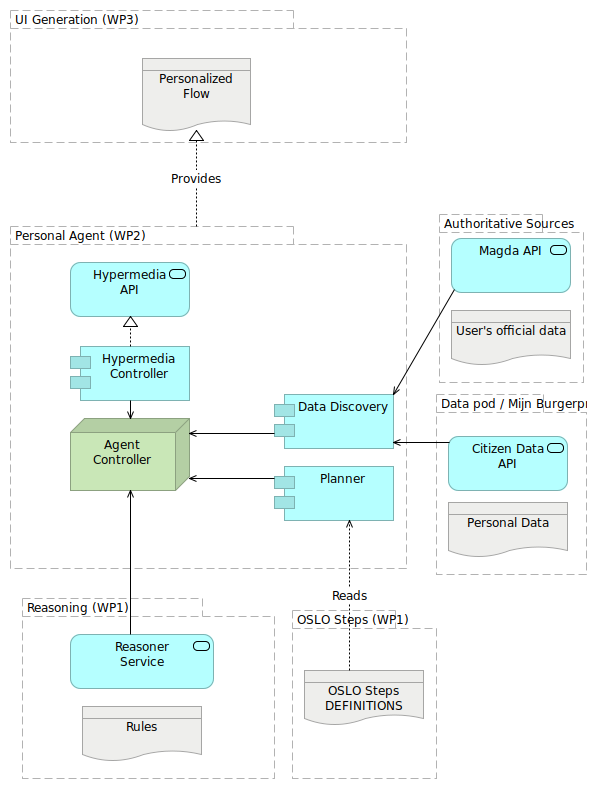
Personal Agent (WP2) |
Planner |
| |
|
Personal Agent (WP2) |
Hypermedia Controller |
| |
|
Personal Agent (WP2) |
Hypermedia API |
| |
|
Personal Agent (WP2) |
Data Discovery |
| |
|
Personal Agent (WP2) |
Agent Controller |
| Provides |
|
Personal Agent (WP2) |
Personalized Flow |
| |
|
Planner |
Agent Controller |
| Reads |
|
Planner |
OSLO Steps DEFINITIONS |
| |
|
Hypermedia Controller |
Hypermedia API |
| |
|
Hypermedia Controller |
Agent Controller |
| |
|
Data Discovery |
Agent Controller |
| |
|
Data pod / Mijn Burgerprofiel |
Citizen Data API |
| |
|
Data pod / Mijn Burgerprofiel |
Personal Data |
| |
|
Citizen Data API |
Data Discovery |
| |
|
Authoritative Sources |
User's official data |
| |
|
Authoritative Sources |
Magda API |
| |
|
Magda API |
Data Discovery |
| |
|
Reasoning (WP1) |
Rules |
| |
|
Reasoning (WP1) |
Reasoner Service |
| |
|
Reasoner Service |
Agent Controller |
| |
|
OSLO Steps (WP1) |
OSLO Steps DEFINITIONS |
| |
|
UI Generation (WP3) |
Personalized Flow |