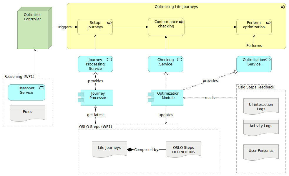
| provides |
|
Journey Processor |
Journey Processing Service |
| get latest |
|
Journey Processor |
OSLO Steps (WP1) |
| provides |
|
Optimization Module |
Optimization Service |
| updates |
|
Optimization Module |
OSLO Steps (WP1) |
| reads |
|
Optimization Module |
Oslo Steps Feedback |
| |
|
Optimization Module |
Checking Service |
| |
|
Optimizing Life Journeys |
Setup Journeys |
| |
|
Optimizing Life Journeys |
Conformance checking |
| |
|
Setup Journeys |
Conformance checking |
| |
|
Conformance checking |
Perform optimization |
| |
|
Journey Processing Service |
Setup Journeys |
| Performs |
|
Optimization Service |
Perform optimization |
| Triggers |
|
Optimizer Controller |
Setup Journeys |
| |
|
OSLO Steps (WP1) |
Life Journeys |
| |
|
OSLO Steps (WP1) |
OSLO Steps DEFINITIONS |
| Composed by |
|
Life Journeys |
OSLO Steps DEFINITIONS |
| |
|
Oslo Steps Feedback |
UI interaction Logs |
| |
|
Oslo Steps Feedback |
User Personas |
| |
|
Oslo Steps Feedback |
Activity Logs |
| |
|
Checking Service |
Conformance checking |
| |
|
Reasoning (WP1) |
Rules |
| |
|
Reasoning (WP1) |
Reasoner Service |
| |
|
Reasoning (WP1) |
Optimizer Controller |